相信各位在看過斑比的〝 解開 Acer Liquid 的封印-Root 教學 〞後,已經躍躍欲試,該如何替您心愛的手機瘦身了。近日因為在測試一些可以瘦身的檔案,所以在準備上的時間就讓大家等了一些,廢話不多說,現在就讓我們就直接進入主題吧。
瘦身準備工具:
1. 首先安裝 Java SDK(本次教學是以 Windows PC 為範本) 進入下載頁面
▲目前最新版本的 Java SDK 為 JDK 6 Update 17,如果您的電腦本身已經安裝了就可以跳過。
![本文章相關圖片]()
▲接著按照您的系統去選擇適合的版本並且安裝,安裝時選擇預設安裝路徑即可。
2. 接下來至 Google 的 Android 開發網站下載最新版的 Android SDK 進入下載頁面
![本文章相關圖片]()
▲因為我們是以 Windows PC 來做範例,當然選擇下載 R04 版本的 SDK 壓縮檔。
![本文章相關圖片]()
▲為了待會方便使用 SDK,斑比建議大家解壓縮到 C:\SDK 下。
瘦身教學開始:
在完成上述兩項步驟後,在瘦身前斑比強烈要求各位預先備份好系統程式,因為目前尚未有遠傳的 ROM 可以下載恢復,如果沒做好備份又刪錯程式,只能回覆到港版 ROM,在瞭解風險後我們就可以開始替 Acer Liquid 瘦身了!
1. 首先將您的 Acer Liquid 於開機狀態下插入 USB 傳輸線與電腦做連接。
2. 按下鍵盤上的 Win Key + R鍵 ,執行 Cmd.exe 進入 Command 模式。
![本文章相關圖片]()
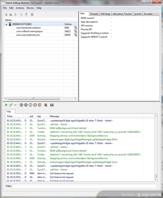
▲接著依照上圖的方式鍵入 DOS 指令,進去 C:\sdk\tools\ 目錄下輸入 adb remount 後按 Enter 開啟 R/W 功能,接著再輸入 ddms 啟動 Dalvik Debug Monitor。
3. 如果您的手機有成功與電腦連結,Dalvik Debug Monitor 的視窗會出現一支手機的 icon。
![本文章相關圖片]()
![本文章相關圖片]()
▲接下來我們在上方工具列上選擇 Device,點選 File Explror 就可以進行系統檔案的備份與刪除了,師傅帶您進入這個門,接下來的造化就看自己囉。
![本文章相關圖片]()
▲在上一個步驟,如果您點選 Screen capture 的話,則是可以進入螢幕擷取模式擷取圖片。
目前斑比測試過 Acer Liquid 可以刪除的程式:
1. Fetnet Mobile
2. Spinlets
3. S 市集
4. urFooz
5. 遠傳導航
6. 遠傳券商
7. 電子郵件
8. Acer 註冊
9. Acer 設定
10. RoadSync Mail(這個要網友幫忙驗證)
11. RoadSync Calendar(這個要網友幫忙驗證)
目前國外高手測試過 Android 系統可以刪除的檔案:
1. AlarmClock.apk
2. Bluetooth.apk
3. Browser.apk
4. BugReport.apk
5. Calculator.apk
6. Camera.apk
7. com.amazon.mp3.apk
8. FieldTest.apk
9. Email.apk
10. HTMLViewer.apk
11. kickback.apk
12. LatinIME.apk
13. LatinImeTutorial.apk
14. MediaUploader.apk
15. Music.apk
16. SetupWizard.apk
17. soundback.apk
18. SoundRecorder.apk
19. SpareParts.apk
20. VoiceDialer.apk
21. VoiceSearch.apk
22. VpnServices.apk
23. YouTube.apk
24. Term.apk
瘦身準備工具:
1. 首先安裝 Java SDK(本次教學是以 Windows PC 為範本) 進入下載頁面

▲目前最新版本的 Java SDK 為 JDK 6 Update 17,如果您的電腦本身已經安裝了就可以跳過。

▲接著按照您的系統去選擇適合的版本並且安裝,安裝時選擇預設安裝路徑即可。
2. 接下來至 Google 的 Android 開發網站下載最新版的 Android SDK 進入下載頁面

▲因為我們是以 Windows PC 來做範例,當然選擇下載 R04 版本的 SDK 壓縮檔。

▲為了待會方便使用 SDK,斑比建議大家解壓縮到 C:\SDK 下。
瘦身教學開始:
在完成上述兩項步驟後,在瘦身前斑比強烈要求各位預先備份好系統程式,因為目前尚未有遠傳的 ROM 可以下載恢復,如果沒做好備份又刪錯程式,只能回覆到港版 ROM,在瞭解風險後我們就可以開始替 Acer Liquid 瘦身了!
1. 首先將您的 Acer Liquid 於開機狀態下插入 USB 傳輸線與電腦做連接。
2. 按下鍵盤上的 Win Key + R鍵 ,執行 Cmd.exe 進入 Command 模式。

▲接著依照上圖的方式鍵入 DOS 指令,進去 C:\sdk\tools\ 目錄下輸入 adb remount 後按 Enter 開啟 R/W 功能,接著再輸入 ddms 啟動 Dalvik Debug Monitor。
3. 如果您的手機有成功與電腦連結,Dalvik Debug Monitor 的視窗會出現一支手機的 icon。


▲接下來我們在上方工具列上選擇 Device,點選 File Explror 就可以進行系統檔案的備份與刪除了,師傅帶您進入這個門,接下來的造化就看自己囉。

▲在上一個步驟,如果您點選 Screen capture 的話,則是可以進入螢幕擷取模式擷取圖片。
目前斑比測試過 Acer Liquid 可以刪除的程式:
1. Fetnet Mobile
2. Spinlets
3. S 市集
4. urFooz
5. 遠傳導航
6. 遠傳券商
7. 電子郵件
8. Acer 註冊
9. Acer 設定
10. RoadSync Mail(這個要網友幫忙驗證)
11. RoadSync Calendar(這個要網友幫忙驗證)
目前國外高手測試過 Android 系統可以刪除的檔案:
1. AlarmClock.apk
2. Bluetooth.apk
3. Browser.apk
4. BugReport.apk
5. Calculator.apk
6. Camera.apk
7. com.amazon.mp3.apk
8. FieldTest.apk
9. Email.apk
10. HTMLViewer.apk
11. kickback.apk
12. LatinIME.apk
13. LatinImeTutorial.apk
14. MediaUploader.apk
15. Music.apk
16. SetupWizard.apk
17. soundback.apk
18. SoundRecorder.apk
19. SpareParts.apk
20. VoiceDialer.apk
21. VoiceSearch.apk
22. VpnServices.apk
23. YouTube.apk
24. Term.apk
luciusz 於 2010/1/25 上午 02:15:16 修改文章內容
Sponsor
本文相關商品
最新消息
熱門新聞
2026/01/22
留言
Sisyphus 10/7/2010 at 8:57 PM
請問有無比較簡單的方法?
若是用AppManager解除安裝 可能嗎?
阿饅 4/15/2010 at 10:50 AM
班比大大您好
小弟依照您的教學已成功將IMG刷入手機
開機時也無看到遠傳畫面
但進入ddms後卻無法更動檔案
請問該如何解決?
在刷之前有更新過OS_Acer_2.000.15.AAP.FET_A16D_for Taiwan only
這樣子有差嗎?
麻煩您....謝謝!!
一片茶 4/10/2010 at 11:29 PM
刪除的方法應該是反白該程式
之後點選左上角的" - "圖案是吧
可是為什麼我點選之後,都沒有反應勒??
我如果刪除data和sdcard上的app程式,可以刪
可是如果要刪除系統上的,就沒反應了,好怪
我應該已經root成功了呀
現在開機是沒有遠傳畫面的狀態耶!!
呼吸 2/15/2010 at 6:10 AM
S市集的apk名稱是什麼呢?..........恕刪
S市集的apk名稱是什麼呢?
-------------------------------------
net.smart.appstore.client.apk
小鹿斑比 2/3/2010 at 8:59 AM
奇怪...我試了一整晚還是不行請問班比大,我這樣刷recovery算成功了嗎?我已經可以進ddms看到手機,也可以增減system裡面的apk,root應該有成功。然後我把linckon recovery.img放在sdk\tools下 用sdk\tools下的fastbook在cmd下刷這樣對嗎?我還是進不了recovey啊@@..........恕刪
oliver 1/15/2010 at 8:13 AM
奇怪...我試了一整晚還是不行

請問班比大,我這樣刷recovery算成功了嗎?
我已經可以進ddms看到手機,也可以增減system裡面的apk,root應該有成功。
然後我把linckon recovery.img放在sdk\tools下 用sdk\tools下的fastbook在cmd下刷
這樣對嗎?
我還是進不了recovey啊@@
小鹿斑比 1/15/2010 at 7:12 AM
班比大 您進得了recovery嗎?我測試了一整晚都進不去啊~..........恕刪
oliver 1/14/2010 at 7:43 PM
班比大 您進得了recovery嗎?
我測試了一整晚都進不去啊~
小鹿斑比 1/14/2010 at 8:57 AM
哈...這我忘了,因為我早刪了 XD
oliver 1/14/2010 at 7:52 AM
目前斑比測試過 Acer Liquid 可以刪除的程式:
1. Fetnet Mobile
2. Spinlets
3. S市集
4. urFooz
5. 遠傳導航
6. 遠傳券商
7. 電子郵件
8. Acer 註冊
9. Acer 設定
10. RoadSync Mail(這個要網友幫忙驗證)
11. RoadSync Calendar(這個要網友幫忙驗證)
10 11我刪掉了 沒問題
想請問班比大 S市集的apk名稱是什麼呢?
我找不出來 謝謝
oliver 1/14/2010 at 6:13 AM
請問班比大,抓回來的recovery.img 我已經成功刷進機子了
可是我不知道怎麼在開機的時候開進去recovery模式
如果用bootloader的方法 按照相 開電源 只會進fastboot
不知道要怎麼進recovery呢?謝謝。
小鹿斑比 1/13/2010 at 3:56 AM
請問班比大,要怎麼備份遠傳的rom呢?我猜很多人跟我一樣是刷機苦手@@ 能不能請班比大再寫一篇關於如何備份rom,以及要用什麼軟體備份rom的簡易文章呢?我去翻了班比大刷magic的相關文..........恕刪
oliver 1/12/2010 at 4:40 PM
請問班比大,要怎麼備份遠傳的rom呢?
我猜很多人跟我一樣是刷機苦手@@
能不能請班比大再寫一篇關於如何備份rom,以及要用什麼軟體備份rom的簡易文章呢?
我去翻了班比大刷magic的相關文章,似乎跟liquid不大一樣?
感謝您的辛苦分享